DQI Viewer 用户手册 版本 1.0 日期:2024年5月 ————CAD
1. 简介
DQI Viewer 是一款基于 GUI 的工具,用于可视化分析用户生成的 FLOW Report。通过树状结构,用户可以逐层查看流程节点的详细报告内容,支持参数比较、图表生成及 HTML 报告导出,帮助工程师快速定位问题并优化设计流程。
2. 环境配置
2.1 安装与更新 DFA
首次安装:
git clone git@gitlab.lyg-semi.com:ly0108/dfa.git更新现有 DFA:
cd ~/dfa git pull
2.2 配置环境变量
在终端中执行以下命令加载环境配置:
source ~/dfa/dfa_<版本号>/cshrc_dfa
示例:
source ~/dfa/dfa_20221012_alpha/cshrc_dfa
3. 启动与界面概览
3.1 启动 DQI Viewer
进入目标路径后执行命令:
dqiviewer
3.2 主界面模块
- DVC: 目前尚未开发完成。
- Local:查看当前目录下的 Flow Report。
- History Task:显示用户执行过的所有流程任务记录。
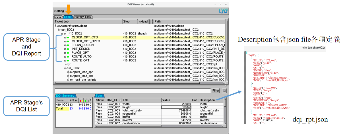
- Ticket Job:展示当前流程结构的状态(Step、Phase、Design、Stage、Version、Path 等)。
- DQI Summary:汇总节点通过/失败状态,记录各参数数量及总览。
- Total显示相关的status、DQI_ID、Title、value、Description。
主界面图片:

4. 核心功能使用指南
4.1 查看本地 Flow Report
- 点击 Local 模块,选择目标目录。
- 树状结构将展示所有流程节点,单击节点查看详细报告内容。
示图:

4.2 管理历史任务与 Ticket Job
- History Task:双击任务记录可重新加载历史流程。
- Ticket Job:右键点击条目可查看上下文操作(如跳转至路径、复制状态信息)。
4.3 使用 DQI Summary 分析结果
- 总览面板:显示通过率、失败节点数量及关键 DQI 指标。
- 筛选功能:通过下拉菜单按状态(Pass/Fail)或 DQI_ID 过滤结果。
4.4 比较多个任务的 DQI 参数
选择节点:
单选:单击节点。
多选:
- Ctrl + 左键:离散选择多个节点。
- Shift + 左键:区域连续选择节点。
添加到比较列表:点击 Add to Compare Task’s DQIs。
生成趋势图表:
- 在 Compare Task’s DQIs 窗口勾选需比较的参数(深色方框为选中状态)。
- 点击 Draw,工具将自动生成交互式图表。
示图:

4.5 生成与查看 HTML 报告
在比较窗口点击 draw,自动生成HTML报告,保存至工作目录(示例:
20240430_150657.html)。自动启动 Firefox 查看报告:
firefox <报告名称>.html报告内容:
- Task 视图:任务排序及完整路径展示。
- DQI 视图:参数图表对比(支持折线图、柱状图等)。
示图:

4.6 高级 DQI 报告功能
- 点击 Open Advanced DQI Report,系统将生成并打开浏览器窗口。
- 选择特定任务(如
RUN1-001),切换标签页查看详细参数分布及统计信息。
示图:
5. 常见问题与故障排除
| 问题 | 解决方案 |
|---|---|
| 启动失败:环境变量未加载 | 执行 source ~/dfa/.../cshrc_dfa 后重试 |
| HTML 报告未自动打开 | 手动执行 firefox <报告路径> |
| 节点选择后无法比较 | 确认是否点击 Add to Compare 按钮 |
| 图表显示异常 | 检查参数是否兼容图表类型(如数值型 vs 文本型) |
6. 附录
6.1 命令速查表
# 启动 DQI Viewer
dqiviewer
# 生成 HTML 报告后手动打开
firefox <报告名称>.html
6.2 术语表
| 术语 | 定义 |
|---|---|
| DQI | 设计质量指标(Design Quality Indicator) |
| FLOW Report | 记录设计流程执行结果的结构化报告文件 |
| Ticket Job | 设计流程的任务状态管理模块 |
